Zoomfunctie

Moeite met het lezen van de tekst? Vrijwel alle populaire browsers geven u controle over hoe groot websites worden weergegeven.

  • Windows
    Mac OS
  • Zoom in
  • Zoom uit
  • Zoom 100%
  • Muiswiel op / neer

Caseous lymfadenitis (CL) is een aandoening die wordt veroorzaakt door de bacterie Corynebacterium pseudotuberculosis. De bacterie veroorzaakt abcesvorming van lymfeknopen bij kleine herkauwers. 

Waarom CL-certificering bij GD?

  • Al sinds 1989 hebben wij ervaring met CL-certificering
  • Ervaringsdeskundige dierenartsen zijn op werkdagen van 15.00 tot 17.00 uur bereikbaar via Veekijker 088 20 25 555
  • Deskundige helpdesk dagelijks bereikbaar van 7.30 tot 18.00 uur via 088 20 25 500
  • Gebruik van de best beschikbare test (blijkt uit een uitgebreide en herhaalde testvergelijking)
  • Telefonisch toelichting op uitslagen
  • Alles onder een dak (testen, deskundigen, alle programma’s CAE/CL/scrapie en pathologie)
  • Mogelijkheid tot het lenen van een gratis reader om de steekproef sneller, gemakkelijker en minder foutgevoelig te laten verlopen 

Wilt u de “onverdacht-status” of “vrij-status” behalen? Wij helpen u graag!

Het CL-certificeringsprogramma is gebaseerd op het GD reglement. Deelname aan het programma kan de volgende statussen opleveren: 
1. CL-vrij 
2. CL-onverdacht 
3. CL-observatie 
4. CL-besmet

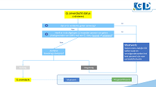
Hoe CL-vrij of CL-onverdacht status nastreven?
Het CL certificeringsprogramma start met een intake waarbij in samenspraak met houder, dierenarts  en GD dierenarts een risico inschatting wordt gemaakt. GD bezoekt bedrijven met meer dan 300 geiten ouder dan een halfjaar onder andere om een inschatting te kunnen maken van de CL-situatie op het bedrijf en te adviseren over de te onderzoeken dieren en om eventueel nadere afspraken te maken. Dit is maatwerk. Als het risico op de aanwezigheid van CL als laag wordt ingeschat dan kan over gegaan worden tot de intake steekproef.  

Als uit de certificeringssteekproef voor CL-vrij certificering een gunstige uitslag volgt dan kan met 95% zekerheid gesteld worden dat bij maximaal 0,5% van de dieren een uitslag aangetoond zal voorkomen. Een gunstige certificeringssteekproef geeft met hoge zekerheid aan dat je bedrijf vrij is van CL en daarom krijg je bij dit resultaat de CL-vrij status toegekend! 

Voor de CL-onverdacht status wordt eenzelfde procedure gehanteerd maar zal de bewakingssteekproef, welke van kleinere omvang is, als intake volstaan. Dit geeft minder garantie op een CL-vrije situatie maar de aanwezigheid is wel minder waarschijnlijk. In geval van een gunstige uitslag kan dan de CL-onverdacht status worden toegekend. 

Overweeg je deelnemer te worden? Neem dan contact met ons op om de mogelijkheden door te spreken!

Om een CL-status (onverdacht en vrij) te behouden is regelmatig onderzoek nodig. Twaalf maanden na het behalen van een status moet het bloed van een aantal dieren opnieuw worden onderzocht. Het gaat hierbij om een bewakingssteekproef van dieren ouder dan 12 maanden. Is het resultaat van dit onderzoek gunstig dan kan het volgende onderzoek 12 maanden later voor bedrijven met meer dan 40 dieren, en 24 maanden later voor bedrijf met 40 dieren of minder worden uitgevoerd. 

Een betrouwbaar certificeringsprogramma is alleen mogelijk als veehouder, dierenarts en GD zich bewust zijn van de eigen taken en verantwoordelijkheden zoals beschreven in het reglement. Ongeoorloofde dierbewegingen, toegenomen dierbewegingen en toegenomen bedrijfsomvang verkleinen de betrouwbaarheid net als een onjuiste steekproef. Voor een goede betrouwbaarheid van de interpretatie van de steekproef is de correcte uitvoering van de steekproef  van groot belang! Daarvoor is het volgende nodig: onderzoek van alle bokken ouder dan twaalf maanden; onderzoek van geiten ouder dan twaalf maanden tot het te onderzoeken aantal is bereikt. Deze dieren moeten gelijkelijk zijn verdeeld over alle stallen en potten van het bedrijf.

Let op! Overname van de CL-status van een andere aanbieder van een certificeringsprogramma is niet mogelijk. Ook niet het overnemen van dieren van bedrijven die aan een programma deelnemen van andere aanbieders. Hierdoor treedt status verval op bij overstap maar ook aanvoer van deze bedrijven.   

Wil je een status voor CL behalen? Meld je hier aan voor deelname aan CL certificering programma via Georganiseerde Zorg (GZ) en wij voorzien je van een advies op maat zodat je zo snel en efficiënt mogelijk een status behaalt!

CL wordt aangemerkt als een zoönose. Ook mensen kunnen de aandoening krijgen.

Direct naar meer informatie
Meer informatie? Voor inhoudelijk advies kun je op werkdagen tussen 15.00-17.00 uur terecht bij onze dierenartsen kleine herkauwers via de Veekijker 088 20 25 555.

Oude browser

We zien dat u gebruik maakt van een verouderde browser. Niet alle onderdelen van de website zullen daardoor goed functioneren. Download nu de laatste versie van uw browser om veilig te kunnen surfen.